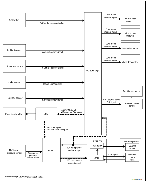
Component Part Location

| No. | Component | Description |
| 1 | IPDM E/R | Refer to PCS-5, "RELAY CONTROL SYSTEM : System Description". |
| 2 | ECM | The ECM sends a compressor ON request to the IPDM E/R based on the status of engine operation and load as well as refrigerant pressure information. If all the conditions are met for A/C operation, the ECM transmits the compressor ON request to the IPDM E/R. |
| 3 | A/C Compressor | Vaporized refrigerant is drawn into the A/C compressor from the evaporator, where it is compressed to a high pressure, high temperature vapor. The hot, compressed vapor is then discharged to the condenser. |
| 4 | Refrigerant pressure sensor | Refer to EC-28, "Refrigerant Pressure Sensor". |
| 5 | Ambient sensor | The ambient sensor measures the temperature of the air surrounding the vehicle. The sensor uses a thermistor which is sensitive to the change in temperature. The electrical resistance of the thermistor decreases as temperature increases. |

|
No. |
Component |
Description |
| 1 | Sunload sensor | Sunload sensor measures sunload amount. This sensor is a dual system so that sunload for driver side and passenger side are measured separately. This sensor converts sunload amount to voltage signal by photodiode and transmits to A/C auto amp. |
| 2 | Front blower relay | The front blower relay controls the flow of current to fuse 17 and
27 in the Fuse Block (J/B). The relay is grounded when the ignition switch is in the ON position. |
| 3 | BCM | The BCM receives the fan ON and A/C ON signals from the A/C auto amp. and sends a compressor ON request to the ECM. |
| 4 | In-vehicle sensor | In-vehicle sensor measures temperature of intake air that flows through aspirator to passenger room. The sensor uses a thermistor which is sensitive to the change in temperature. The electrical resistance of the thermistor decreases as temperature increases. |
| 5 | A/C switch assembly | The A/C switch assembly controls the operation of the A/C and
heating system based on inputs
from the temperature control knob, the mode switches, the blower control
dial, the ambient
temperature sensor, the intake sensor, and inputs received from the ECM
across the CAN. Diagnosis of the A/C switch assembly can be performed using the CONSULT. There is no selfdiagnostic feature available. |
| 6 | Variable blower control | The variable blower control controls the speed of the blower motor by controlling the ground circuit of the blower motor. The front air control provides voltage to the gate of the variable blower control based on the position of the blower control dial. |
| 7 | Intake door motor | The intake door motor controls the position of the intake door. Fresh air is allowed to enter the cabin in one position, and recirculated inside air is allowed to enter in the other position. The intake door motor receives position commands from the A/C auto amp. |
| 8 | Intake sensor | The intake sensor measures the temperature of the front evaporator fins. The sensor uses a thermistor which is sensitive to the change in temperature. The electrical resistance of the thermistor decreases as temperature increases. |
| 9 | Air mix door motor (driver side) | The air mix door controls the mix of hot or cold air that enters the ventilation system. It is controlled by the A/C auto amp. based on the position of the temperature dial. The air mix door motor LH receives position commands from the A/C auto amp. |
| 10 | Mode door motor | The mode door controls the direction the conditioned air passes
through the ventilation system. Through a series of levers and gears, the mode door controls the defrost door, the foot door, and the vent door. There are 5 preset positions: VENT, B/L, FOOT, D/F, and DEF. The mode door motor receives position commands from the A/C auto amp. |
| 11 | A/C auto amp. | A/C auto amp. controls front automatic air conditioning system by inputting and calculating signals from each sensor and each switch. |
| 12 | Air mix door motor (passenger side) | The air mix door controls the mix of hot or cold air that enters the ventilation system. It is controlled by the A/C auto amp. based on the position of the temperature dial. The air mix door motor LH receives position commands from the A/C auto amp. |
| 13 | Front Blower motor | The blower motor varies the speed at which the air flows through the ventilation system. |
SYSTEM
System Description
SYSTEM DIAGRAM

SYSTEM DESCRIPTION
Control by A/C auto amp.
Ambient sensor (setting temperature correction)
In-vehicle sensor [in-vehicle temperature correction]
Intake sensor (intake temperature correction)
Sunload sensor (sunload amount correction)
Set temperature correction
Control by ECM
Control by IPDM E/R
Control by BCM
Air Flow Control
DESCRIPTION
AUTOMATIC AIR FLOW CONTROL

STARTING AIR FLOW CONTROL

LOW COOLANT TEMPERATURE STARTING CONTROL
If the engine coolant temperature is 56°C (133°F) or less, to prevent a cold discharged air flow, A/C auto amp. suspends blower motor activation for a maximum of 150 seconds depending on target air mix door opening angle. After this, blower motor control signal is increased gradually, and blower motor is activated.

HIGH IN-VEHICLE TEMPERATURE STARTING CONTROL
When front evaporator fin temperature is high [intake sensor value is 35°C (95°F) or more], to prevent a hot discharged air flow, A/C auto amp. suspends blower motor activation for approximately 3 seconds so that front evaporator is cooled by refrigerant.
FAN SPEED CONTROL AT DOOR MOTOR OPERATION
When mode door motor is activated while air flow is more than the specified value, A/C auto amp. reduces fan speed temporarily so that mode door moves smoothly.
Air Inlet Control
The intake door is automatically controlled by the temperature setting, ambient temperature, in-vehicle temperature, intake temperature, amount of sunload and ON/OFF operation of the compressor.
Intake door automatic control selects FRE, 20% FRE, or REC depending on a target air mix door opening angle, based on in-vehicle temperature, ambient temperature, and sunload.

Air Outlet Control

Compressor Control
DESCRIPTION
COMPRESSOR PROTECTION CONTROL AT PRESSURE MALFUNCTION
When high-pressure side value that is detected by refrigerant pressure sensor is as per the following state, ECM requests IPDM E/R to turn A/C relay OFF and stops the compressor.
COMPRESSOR OIL CIRCULATION CONTROL
When the engine starts while the engine coolant temperature is 56°C (133°F) or less, ECM activates the compressor for approximately 6 seconds and circulates the compressor lubricant once.
LOW TEMPERATURE PROTECTION CONTROL

AIR CONDITIONING CUT CONTROL
When set engine is running is excessively high load condition, ECM requests IPDM E/R to turn A/C relay OFF, and stops the compressor. Refer to EC-45, "AIR CONDITIONING CUT CONTROL : System Description".
Door Control
AIR MIX DOOR MOTOR (DRIVER SIDE)
DESCRIPTION
DRIVE METHOD

AIR MIX DOOR MOTOR (PASSENGER SIDE)
DESCRIPTION
DRIVE METHOD

MODE DOOR MOTOR
DESCRIPTION
DRIVE METHOD

INTAKE DOOR MOTOR
DESCRIPTION
DRIVE METHOD

SWITCHES AND THEIR CONTROL FUNCTION

Fresh air intake
Recirculation air
Discharge air
Defroster
Center ventilator
Side ventilator
Rear ventilator
Front foot
Rear foot

*: Inlet status is displayed by indicator during activating automatic control
AIR DISTRIBUTION

Temperature Control

Fail-safe
FAIL-SAFE FUNCTION
If a communication error exists between the A/C auto amp., and the AV control unit and preset switch for 30 seconds or longer, air conditioning is controlled under the following conditions:
A/C switch : ON
Air outlet : AUTO
Air inlet : FRE (Fresh air intake)
Blower fan speed : AUTO
Set temperature : Setting before communication error occurs
OPERATION
Switch Name and Function
CONTROL OPERATION
A/C Switch Assembly

Switch Operation
|
Switch name |
Function |
| Temperature control dial (Driver side) | Setting temperature is selected using this dial within a range
between 18°C (60°F) and 32°C (90°F) at a
rate of 0.5°C (1.0°F) per adjustment. NOTE: When air conditioning system is OFF, setting temperature can be selected only while air conditioning system status screen [only when MODE switch (driver side) is pressed] is indicated on display. |
| ON·OFF switch | Air conditioning turns ON ⇔ OFF each time this switch is pressed.
|
| AUTO switch |
NOTE: When air outlet or air flow is manually operated while AUTO switch indicator is ON, AUTO switch indicator turns OFF. However, automatic control continues for other functions than air outlet or air flow. |
| Fan switch |
NOTE: Automatic air flow control is cancelled (AUTO switch indicator turns OFF), when fan switch is pressed while AUTO switch indicator is ON. |
| A/C switch | Compressor control (switch indicator) changes between ON ⇔ OFF each
time this switch is pressed
while blower motor is operated. NOTE: A/C switch cannot be turned ON when blower motor is OFF. |
| DUAL switch | Left and right ventilation temperature separately control (switch
indicator) changes between ON ⇔ OFF
each time this switch is pressed while blower motor is operated. NOTE:
|
| Temperature control dial (Passenger side) |
NOTE:
|
| REC switch | Switch indicator turns ON and air inlet is set to recirculation (REC),
when this switch is pressed. NOTE: Air inlet can be changed when air conditioning is in OFF status. |
| FRE switch | Switch indicator turns ON and air inlet is set to fresh air intake (FRE),
when this switch is pressed. NOTE: Air inlet can be changed when air conditioning is in OFF status |
| MODE switch | Air outlet changes from VENT⇒ B/L ⇒ FOOT ⇒ D/F ⇒ VENT each time this
switch is pressed. NOTE:
|
| DEF switch | DEF mode (switch indicator) changes between ON ⇔ OFF each time
switch is pressed.
NOTE: When DEF mode is turned ON while AUTO switch indicator is turned ON, AUTO switch indicator turns OFF. However, automatic air flow control continues. |
DIAGNOSIS SYSTEM (A/C AUTO AMP.)
Description
Air conditioning system performs self-diagnosis, operation check, function diagnosis, and various settings using diagnosis function of each control unit.

CONSULT Function (HVAC)
CONSULT can display each diagnosis item using the diagnosis test modes as shown.
CONSULT application items
|
Diagnosis mode |
Description |
| Self-Diagnostic Result | Displays the diagnosis results judged by A/C auto amp. |
| Data Monitor | Displays A/C auto amp. input/output data in real time. |
| Work support | Changes the setting for each system function. |
| Active Test | The signals used to activate each device are forcibly supplied from A/C auto amp. |
| ECU Identification | Displays the A/C auto amp. number. |
SELF-DIAGNOSTIC RESULT
Refer to HAC-32, "DTC Index".
Display Item List
|
DTC |
Items (CONSULT screen terms) |
Diagnostic item is detected when... |
Possible cause |
| U1000 | CAN COMM CIRCUIT | When A/C auto amp. is not transmitting or receiving CAN communication signal for 2 or more seconds. | CAN communication system |
| U1010 | CONTROL UNIT (CAN) | When detecting error during the initial diagnosis of CAN controller of A/C auto amp. | A/C auto amp. |
| B24A0 | A/C AUTO AMP. | A/C auto amp. EEPROM system is malfunctioning. | A/C auto amp. |
| B24A1 | A/C AUTO AMP. POWER SUPPLY | Detected power supply voltage is out of range. |
|
| B24A6 | IN-CAR SENSOR | Detected temperature at in-vehicle sensor is out of range. |
|
| B24A4 | EVAP TEMP SEN | Detected temperature at intake sensor is out of range. |
|
| B24A9* | SUNLOAD SEN | Detected calorie at sunload sensor 1395 w/m2 (1200 kcal/m2·h). |
|
| B24BB | DR AIRMIX ACTR | Short or open circuit of air mix door motor drive signal. |
|
| B24BD | AS AIRMIX ACTR | Short or open circuit of air mix door motor drive signal. |
|
| B24B4 | A/C CONTROL | Short or open circuit of A/C switch communication. |
|
| B24B6 | |||
| B24B7 | INTAKE ACTR | Short or open circuit of intake door motor drive signal. |
|
| B24B9 | MODE DOOR ACTR | Short or open circuit of mode door motor drive signal. |
|
| B24C3 | BLOWER MOTOR FEEDBACK | Short or open circuit. |
|
| B24C6 | BLOWER MOTOR CONTRO | ||
| B24D4 | A/C CONTROL COMMUNICA | Short or open circuit. |
|
*: Perform self-diagnosis under sunshine. When performing indoors, aim a light (more than 60 W) at sunload sensor, otherwise self-diagnosis reports an error even though the sunload sensor is functioning normally.
DATA MONITOR
Display item list
|
Monitor item [Unit] |
Description |
|
| AMB TEMP SEN | [°C] | Ambient sensor value converted from ambient sensor signal received from ambient sensor |
| IN-VEH TEMP | [°] | In-vehicle sensor value converted from in-vehicle sensor signal received from in-vehicle sensor |
| INT TEMP SEN | [°C] | Intake sensor value converted from intake sensor signal received from intake sens |
| SUNLOAD SEN | [w/m2] | Sunload sensor value converted from sunload sensor signal received from sunload sensor |
| AMB SEN CAL | [°] | Ambient sensor value calculated by A/C auto amp. |
| IN-VEH CAL | [°C] | In-vehicle sensor value calculated by A/C auto amp. |
| INT TEMP CAL | [°C] | Intake sensor value calculated by A/C auto amp. |
| COMP REQ SIG | [On/Off] | Displays A/C switch ON/OFF status transmitted to other units via CAN communication |
| FAN REQ SIG | [On/Off] | Displays blower switch ON/OFF status transmitted to other units via CAN communication |
| ENG COOL TEMP | [°C] | Water temperature signal value received from ECM via CAN communication |
| VEHICLE SPEED | [km/h (mph)] | Vehicle speed signal value received from meter via CAN communication |
WORK SUPPORT
|
Work item |
Description |
Reference |
| TEMP SET CORRECT (Setting of difference between temperature setting and control temperature) |
If the temperature felt by the customer is different than the airflow temperature controlled by the temperature setting, the auto amplifier control temperature can be adjusted to compensate for the temperature setting. | HAC-50, "Temperature Setting Trimmer" |
| REC MEMORY SET (REC memory function setting) |
|
HAC-51, "Inlet Port Memory Function (REC)" |
| FRE MEMORY SET (FRE memory function setting) |
|
HAC-50, "Inlet Port Memory Function (FRE)" |
| BLOW SET | Setting change of foot position setting trimmer can be performed. | HAC-50, "Foot Position Setting Trimmer" |
| Door Motor Starting Position Reset | Starting position reset of air mix door motor and mode door motor can be performed. | HAC-52, "Work Procedure" |
| TARGET EVAPORATOR TEMP UPPER LIMIT SETTING | Set the target evaporator upper temperature limit. | HAC-51, "Target Evaporator Temp Upper Limit" |
NOTE: When the battery cable is disconnected from the negative terminal or when the battery voltage becomes 10V or less, the setting of WORK SUPPORT may be cancelled.
ACTIVE TEST
|
Test item |
Description |
| HVAC TEST | The operation check of A/C system can be performed by selecting the mode. Refer to the following table for the conditions of each mode. |
HVAC TEST


NOTE: Perform the inspection of each output device after starting the engine, because the A/C compressor has been operating.
DIAGNOSIS SYSTEM (IPDM E/R)
CONSULT Function (IPDM E/R)
APPLICATION ITEM
CONSULT performs the following functions via CAN communication with IPDM E/R.

ECU IDENTIFICATION
The IPDM E/R part number is displayed.
SELF DIAGNOSTIC RESULT
Refer to PCS-20, "DTC Index".
DATA MONITOR



ACTIVE TEST

CAN DIAG SUPPORT MNTR
Refer to LAN-14, "CAN Diagnostic Support Monitor".
Preparation
ECU diagnosis informationPassenger side door mirror defogger
Description
Heats the heating wire with the power supply from the rear window defogger
relay to prevent the door mirror
from fogging up.
Component Function Check
1.CHECK DOOR MIRROR DEFOGGER RH
Check that the heating wire of door mirror defogger RH is heated when turning
the rear window def ...
Brake warning lamp
Component Function Check
1.CHECK BRAKE WARNING LAMP FUNCTION
Check that brake warning lamp in combination meter turns ON for 1 second
after ignition switch is turned ON.
CAUTION:
Never start the engine.
Is the inspection result normal?
YES >> GO TO 2.
NO >> Proceed to BRC-12 ...
Controls
Fan control dial
The fan control dial turns the fan on and off, and
controls fan speed.
Air flow control buttons
The air flow control buttons allow you to select
the air flow outlets.
MAX A/C — Air flows mainly from center and
side vents with maximum cooling
and turns on.
— Air flows m ...